Role-based usage
Once the Git-based CI/CD pipeline and DevOps tools are set up, they can be used by various end user roles throughout the software development lifecycle. The following sections show typical examples of key end user role interactions with the DevOps tooling and automation, including:
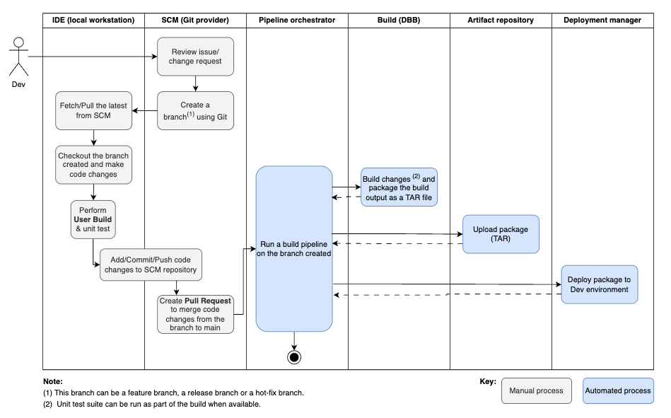
The gray boxes in the following diagrams indicate manual processes in the role-based usage workflows, while the blue boxes indicate automated processes.
Note that these examples are meant to provide general guidance, and that actual usage workflows may differ based on the organization's implementation. Our recommended Git branching model to enable these workflows is documented in Git branching model for mainframe development.
z/OS application developer
The following diagram shows a typical developer workflow for code changes on feature branch, release branch, or hot-fix branch:

z/OS application team lead
The following diagram shows a typical team lead workflow for reviewing, approving, and merging code to the main branch:

Team lead and release manager
When the application team is ready to move forward with a release, the z/OS application team lead and the release manager often work together on a release workflow similar to the following:
